A Healthcare Technology Platform for Intelligent, Responsible Operations
Manovega Health provides a modular healthcare technology platform designed to help health systems operationalize data, analytics, and AI safely and at enterprise scale without disrupting care delivery or replacing clinical judgment.
The platform is delivered today as a configurable foundation for governance, observability, and decision support, with advanced orchestration capabilities enabled incrementally as organizations mature.
WHAT THE PLATFORM IS / IS NOT
What the Platform Is
Manovega Health is an enterprise operating layer that sits alongside existing healthcare systems to support operational intelligence, decision support, and governed AI enablement.
The platform integrates data across clinical, operational, and administrative domains to help healthcare leaders observe, analyze, and orchestrate complex systems responsibly.
What It Is Not
1. Not a replacement for EHRs
2. Not autonomous clinical decision-making
3. Not a rip-and-replace system
4. Not a consulting engagement
The platform is designed to augment human decision-making, not replace it.
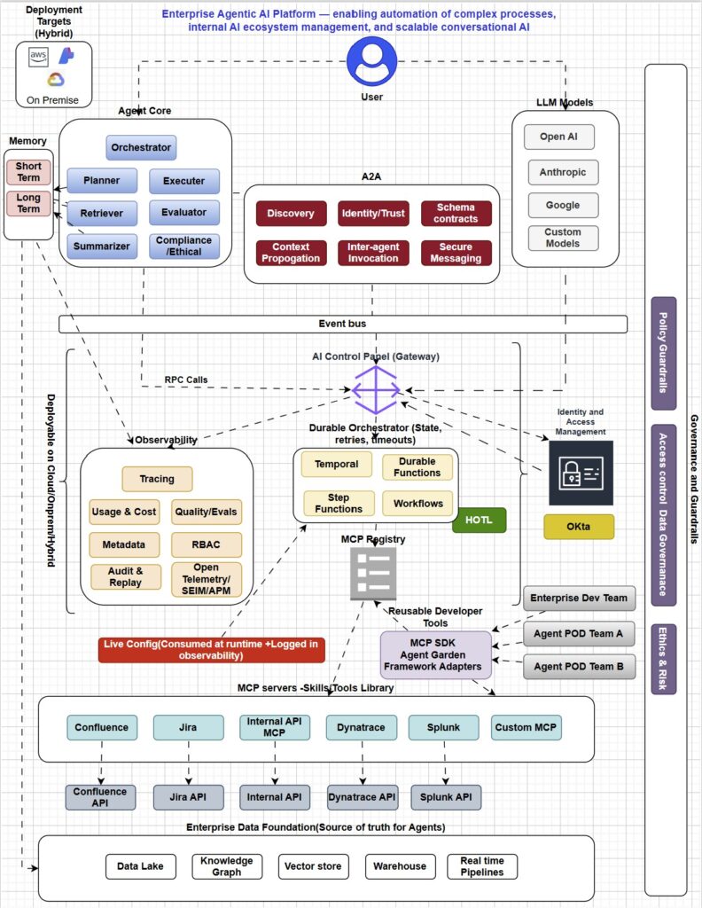
Manovega Health — Governed AI Operating Layer (Reference Architecture)
The following reference architecture illustrates how Manovega Health’s AI Operating Layer integrates with enterprise healthcare environments.
The platform is modular and adopted incrementally, beginning with governance and observability before enabling orchestration and advanced AI capabilities.

A Phase-Wise AI OS Implementation Roadmap for Healthcare Enterprises
The roadmap reflects how healthcare enterprises adopt AI operating platforms — incrementally, with governance-first alignment.
01
Phase 1 — Foundation & Readiness
AI governance & guardrails
Data & interoperability assessment
Security, privacy, compliance alignment
Enables: A governed foundation for accountable AI adoption across healthcare operations.
02
Phase 2 — Agent Enablement & Integration
Agent orchestration layer
EHR / FHIR / HL7 integration
Workflow automation
Enables: Coordinated, policy-aware AI agents that support operational decision-making with human oversight.
03
Phase 3 — Scale, Optimize, and Govern
Enterprise rollout
Performance & ROI tracking
Continuous compliance
Enables: Enterprise-scale optimization, institutional learning, and continuous governance across care delivery.
AI Operating Systems Enabled by the Platform
Manovega Health enables multiple AI operating systems over time.
These are not standalone products or consulting projects, but governed capabilities activated as organizations progress through adoption phases.
Phase 1 – Foundation & Accountability
Healthcare Policy & Accountability AI OS
- Enterprise AI governance
- Decision traceability
- Accountability and auditability
- Board- and compliance-aligned oversight
Establishes trust and institutional readiness before automation.
Phase 2 — Operational Reality & Human Enablement
Operational Reality AI OS
- System-wide operational visibility
- Cross-domain truth reconciliation
- Throughput, capacity, and access intelligence
Human Workload & Cognitive Load AI OS
- Decision burden reduction
- Workflow clarity
- Human-in-the-loop orchestration
An AI Operating Layer not analytics.
Phase 3 — Scale, Memory, Equity, Continuity
Institutional Memory AI OS
- Longitudinal learning
- Policy evolution tracking
- Knowledge persistence
Fairness & Equity AI OS
- Bias detection
- Outcome monitoring
- Governance-aligned equity controls
Care Continuity Across Time AI OS
- Cross-episode intelligence
- Long-term coordination
- Population-level continuity
Governed Agentic AI by Design
Manovega Health includes a governed agent-based intelligence layer designed to operate within defined policies, human oversight, and regulatory constraints.
- Human-in-the-loop decision support
2. Policy-based execution and escalation
3. Full auditability and traceability
4. Enterprise security and access controls
AI agents support decisions while people remain accountable.
Designed to Work with Existing Healthcare Systems
Manovega Health integrates with EHRs, data platforms, operational systems, and enterprise tools already in use across healthcare organizations.
The platform enables cross-system intelligence and orchestration while respecting existing workflows, governance models, and regulatory constraints.
- EHRs (Epic, Cerner, etc.)
2. Data platforms & warehouses
3. Scheduling & staffing systems
4. Operational and administrative tools
Operational Intelligence & Analytics
System-wide visibility into access, throughput, staffing, capacity, and care coordination supporting informed operational decisions.
Event-Driven Workflow Orchestration
Coordinate actions across systems and teams using policy-aware, human-in-the-loop workflows that reduce friction and operational burden.
Multi-Modal Data Integration
Unify structured and unstructured data across clinical, operational, and administrative domains to support enterprise insight.
Decision Support (Human-in-the-Loop)
Provide insights and recommendations while maintaining human accountability for decisions.
Auditability & Traceability
Ensure decisions, actions, and AI outputs are explainable and reviewable.
Security, Privacy & Compliance Controls
Designed to align with healthcare security, privacy, and governance frameworks.
Responsible AI, Built for Healthcare
Responsible use of technology is foundational to Manovega Health’s platform design.
Human accountability by design
Transparency and explainability
Privacy, security, and compliance alignment
Support for enterprise governance models
How Organizations Engage with Manovega Health
Healthcare organizations adopt Manovega Health through a phased, governance-led platform model, beginning with observability and policy alignment before enabling agent-based decision support where appropriate.
This approach allows leadership teams to establish trust, oversight, and readiness prior to scaling AI-enabled capabilities across the enterprise.